'분류 전체보기'에 해당되는 글 31건

Package manager

Linux 2021. 1. 24. 09:52

package manager는

우리가 앱스토어 또는 플레이 스토어 같은 파일들을 다운 받아 설치하듯이

리눅스에서 그러한 기능을 수행하는 것을 말한다.

apt, yum 등등 많다고 한다. 

사용방법은 크게 다르지 않다고 하니 apt로 보고 개념이해에 중점을 두도록 하자.

 

'Linux' 카테고리의 다른 글

nano 파일 에디터  (0) 2021.01.19
sudo  (0) 2021.01.19
mv  (0) 2021.01.19
기본명령어  (0) 2021.01.19
cd, rm, rm-r  (0) 2021.01.18
블로그 이미지

JustDoIt_Sun

,

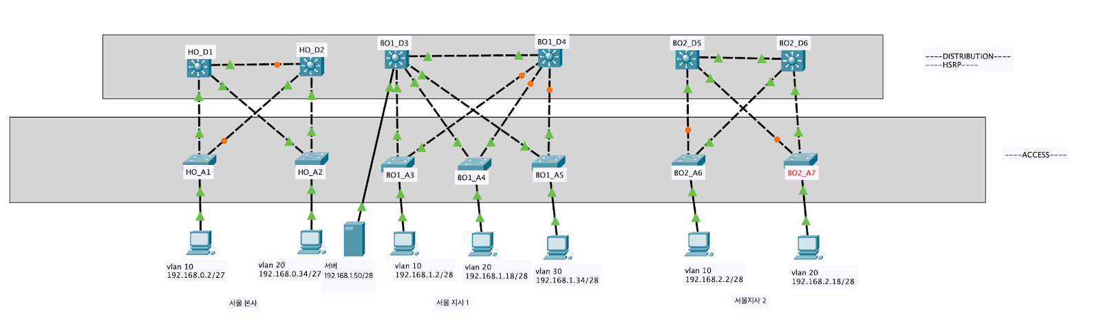
  • L2 계층 

  • 스위치 장비 위주

  • 서버 또는 호스트들이 각 포트에 연결된다

 

 

회사 네트워크망 구성하기_1(회사 1로 부르도록 하겠다)에서 스위치 이중화를 한곳에다만 했었는데 이번에 모든 지사에 적용

여기서 아쉬운점은 스패닝트리 변경을 안했다는 점

블락포트가 중구난방으로 되어있다라는....

게이트웨이를 두개로 vlan별로 나누었어야 한다는 점.

 

회사1이랑 크게 달라진점은 없다 다만 본사와 지사들을 다 이중화 했다.

IP할당은 크게 변화된게 없다. 다만 서버IP만 다르게 할당 했다.

 

아 VTP 설정이 빠짐..

다음 수정본에는 넣어보도록 하겠다.

 

'ccna > 회사 네트워크망 구성하기_2' 카테고리의 다른 글

전체 네트워크 수정 본  (0) 2021.01.17
블로그 이미지

JustDoIt_Sun

,

아직 회사 네트워크망 구성하기_2 정리도 안했지만....

이미 시작해 버린 회사 네트워크망 구성하기_3... 

저번에 수정본을 만들면서 아쉬웠던 점들을 보완해서 좀 작게 만들어서 해보기로 결정

아쉬웠던 점들은 말하자면 

1. 텔넷 접속 아이피 할당 

2. CDP 이건 뭐여 하고 훅 지나 갔던 건데 시스코 장비만 사용할때는 아주 유용할 듯.. 확인 하기 넘 편할듯

3. 이더채널 이건 어떻게 구성하고 작동 하고 왜 구성하는지는 알겠는데 어디에 해야 유용한지는 아직 몰르겠음....;;

4. 문서 작성해서 설명 할때는 회사2번에서는 코어, 디스트리뷰션, 액세스로 했는데 이거 보다는 전체, 부서1, 부서2 이런식이 나은 듯 하다.

5. IP 할당을 어떻게 할건지 빼먹음...

 

오늘 만든건 

전체 토폴로지 먼저 만들고

IP할당 하고

vlan 만들고 스패닝 트리 조정하고

각 vlan별로 나누어서 2개 라우팅 설정(vlan 10, 20 --> 라우터 1 vlan 30, 40 --> 라우터2) 이런식으로

CDP 동작 되는지 확인하고

이더채널 만들고

SVI랑 HSRP 설정하고

OSPF 설정

인터넷 쪽이랑 통신이 잘 되는지 까지 확인

 

아 스크린샷 올릴까 했는데... 파일이 데스크 탑에 있네 ㅜㅜ

 

추가 해볼만것은

음.. 작은 네트워크라 VPN은 아닌것 같고

ACL이랑 NAT정도 해보면 되겠다

지금은 여기까지!

더 배우는대로 추가해 보도록 하자..

 

블로그 이미지

JustDoIt_Sun

,

이더채널이란 스위치의 여러개의 물리적인 포트를 하나의 논리적인 포트로 만들어서 사용하는 것을 말하는데, 왜 하냐? 이것은 대역폭을 증가 시켜 빠르게 데이터를 전송할 수 있고 또한 여러개의 포트가 물려있기 때문에 어떤 포트에 장애가 발생해도 문제없이 다른 포트들로 통신이 되기 때문이다.

예를 들면, fa0/1, fa0/2, fa0/3, fa0/4 번을 이더채널로 묶었다 하면 패스트 이더넷이니까 한개의 포트당 100메가 속도이고 즉 네개이 포트니까 400메가의 속도로 통신을 할 수 있다 이런 뜻이다. 또한 fa0/1에 장애가 발생 했다 하더라도 fa0/2, fa0/3, fa0/4을 통해 통신이 가능!!

 

이더채널은 액세스 포트와 트렁크 포트에서 만들수 있는데, 구현 조건이 다르다.

액세스 포트로 구성: speed, duplex-mode, vlan ID 가 동일 해야 함

트렁크 포트로 구성: 트렁크 프로토콜, native vlan, 트렁크 사용 가능한 vlan ID가 동일 해야 함

 

프로토콜 종류에는 두가지가 있다.

PAGP 와 LACP

PAGP는 시스코에서 만든 프로토콜이고 LACP는 IEEE에서 정의한 표준프로토콜 이다.

 

PAGP 의 동작모드

desirable 동적 협이 모드

auto 대기 모드 --> 옆에 스위치에서 이더채널을 하자 라는 메세지가 들어오면 동작하는 모드, 양쪽다 대기 모드로 되어있으면 안된다.

양쪽 스위치중 하나는 동적협의모드로 되어 있어야 한다. 하지만 보통 양쪽다 동적 협의 모드로 셋팅 한다.

 

예제는 

명령어 SW1, SW2는 pagp로 SW2, SW3는 lacp로 해보겠다.

pagp SW1, SW2

SW1, SW2(config)# int port-channel 1 #채널 넘버는 1-6 (2960스위치 경우는 6까지, 3650 스위치는 48까지, 스위치 마다 다른듯)

SW1, SW2(config)# int range fa0/23 - 24 #두개 묶었으니 200메가

SW1, SW2(config-if-range)# channel-port protocol pagp

SW1, SW2(config-if-range)# channel-group 1 mode desirable

실제 환경에서는 각포트를 트렁크 모드로 미리 설정해논다느 가정하에 이렇게 할 수 있다.

int range fa0/23 - 24

 channel-group 1  mode desirable

 

lacp SW2, SW3

SW2, SW3(config)# int port-channel 2

SW2, SW3(config)# int range fa0/21 - 22

SW1, SW2(config-if-range)# channel-port protocol lacp

SW1, SW2(config-if-range)# channel-group 1 mode active

int range fa0/21 - 22

 channel-group 2  mode active

 

정보 확인

SW2# sh etherchannel summary

Flags: D - down P - in port-channel

I - stand-alone     s - suspended

H - Hot-standby (LACP only)

R - Layer3      S - Layer2

U - in use f - failed to allocate aggregator

u - unsuitable for bundling

w - waiting to be aggregated

d - default port

 

Number of channel-groups in use: 2

Number of aggregators: 2

 

Group                       Port-channel                    Protocol                             Ports

------+-------------+-----------+----------------------------------------------

 

1                 Po1(SU)#S - Layer2 U - in use        PAgP                Fa0/23(P) Fa0/24(P)P - in port-channel

2                 Po2(SU)#S - Layer2 U - in use       LACP                Fa0/21(P) Fa0/22(P)P - in port-channel

 Fa0/23(I) Fa0/24(I) 인 경우, 상대방 스위치가 준비가 되지 않았다

 Fa0/23(s) Fa0/24(s) 인 경우, 이더채널을 설정하기전에 트렁크 또는 엑세스 모드가 설정이 안되있다는 말

 

 

'ccna > cisoco ccna' 카테고리의 다른 글

CDP(Cisco Discovery Protocol)  (0) 2021.01.19
HSRP  (0) 2021.01.17
Inter-vlan and SVI  (0) 2021.01.17
spanning tree  (0) 2021.01.17
VTP  (0) 2021.01.17
블로그 이미지

JustDoIt_Sun

,

CDP = 시스코 디스커버리 프로토콜

이름에서 알수 있든이 시스코가 만든 디스커버리 프로토콜이다.

시스코 장비끼리 디스커버리 찾는 또는 확인 하는 프로토콜이다.

시스코 장비가 아닌 장비를 활성화 하면 기본적을 비활성화 되어 있다.

 

사용법은 간단하다

전역설정모드에 들어가서 cdp run

sw(config)#cdp run #활성화

sw(config)#no cdp run #비활성화

 

확인 명령어

sh cdp neighbor

Switch#sh cdp neighbors

Capability Codes: R - Router, T - Trans Bridge, B - Source Route Bridge

S - Switch, H - Host, I - IGMP, r - Repeater, P - Phone

Device ID호스트이름     Local Intrfce내 인터페이스       Holdtme      Capability장비종류       Platform모델명      Port ID상대포트

Switch                                         Fas 0/1                         12                       S                             2960                      Fas 0/1

Switch                                         Fas 0/1                         174                     S                             2960                      Fas 0/3

Switch#

 상대방 호스트 이름은 Switch이고 내 인터페이스 fa0/1에 설정 되있고 장비종류는 스위치이고 모델명은 2960이고 상대는 fa0/3에 연결 되있다

 

sh cdp neighbor detail

Switch#sh cdp neighbors detail

 

Device ID: Switch #장비이름

Entry address(es): #레이어 3계층 ip주소

Platform: cisco 2960,#장비 모델명                Capabilities: Switch #장비 종류

Interface: FastEthernet0/1,#내 인터페이스  Port ID (outgoing port): FastEthernet0/3#상대포트

Holdtime: 176

 

Version :

Cisco IOS Software, C2960 Software (C2960-LANBASE-M), Version 12.2(25)FX, RELEASE SOFTWARE (fc1)

Copyright (c) 1986-2005 by Cisco Systems, Inc.

Compiled Wed 12-Oct-05 22:05 by pt_team

 

advertisement version: 2

Duplex: full

 

sh cdp entry

sh cdp traffic

sh cdp interface

 

'ccna > cisoco ccna' 카테고리의 다른 글

이더채널 Ethercheannel  (0) 2021.01.20
HSRP  (0) 2021.01.17
Inter-vlan and SVI  (0) 2021.01.17
spanning tree  (0) 2021.01.17
VTP  (0) 2021.01.17
블로그 이미지

JustDoIt_Sun

,

nano 파일 에디터

Linux 2021. 1. 19. 18:45

nano 파일을 편집할 수 있는 에디터를 불러온다

sunhangui-MacBookAir:sunhangcho sunhangcho$ nano

실행화면

파일 생성

<html>

</html> 입력 

저장 : control O

파일 이름: hello.html

파일 생성 확인 

control x 로 빠져 나온 후

sunhangui-MacBookAir:sunhangcho sunhangcho$ ls -l

total 8

drwxr-xr-x   6 sunhangcho  staff   192  1 14 12:32 cisco project

-rw-r--r--   1 sunhangcho  staff    16  1 19 17:33 hello.html #생성 됨

drwxr-xr-x   7 sunhangcho  staff   224  1 19 12:34 linux

sunhangui-MacBookAir:sunhangcho sunhangcho$ 

 

다시 편집시 

nano hello.html #해당 파일 nano 편집 시작

  GNU nano 2.0.6                       File: hello.html                                                    

 

<html>

 

</html>

==============================================

Cut Text 

텍스트 자르기

UnCut Text

자른 텍스트 붙이기

control 6

마크셋, 맥터널에서 안됨

Where Is

찾기 기능 윈도우 control f 같은

 

'Linux' 카테고리의 다른 글

Package manager  (0) 2021.01.24
sudo  (0) 2021.01.19
mv  (0) 2021.01.19
기본명령어  (0) 2021.01.19
cd, rm, rm-r  (0) 2021.01.18
블로그 이미지

JustDoIt_Sun

,

sudo

Linux 2021. 1. 19. 17:24

sudo (super user do)

관리자 권한으로 실행해야 하는 경우에 앞에 붙인다.

예로 파일을 설치하거나 특정 작업에 권한이 없을때 

sudo를 사용하여 실행 한다.

'Linux' 카테고리의 다른 글

Package manager  (0) 2021.01.24
nano 파일 에디터  (0) 2021.01.19
mv  (0) 2021.01.19
기본명령어  (0) 2021.01.19
cd, rm, rm-r  (0) 2021.01.18
블로그 이미지

JustDoIt_Sun

,

mv

Linux 2021. 1. 19. 16:58

mv : Move 파일을 다른 디렉토리로 이동

mv 파일이름 디렉토리이름/

 

sunhangui-MacBookAir:dir2 sunhangcho$ ls -l #디렉토리2 자세히 보기

total 0

-rw-r--r--  1 sunhangcho  staff    0  1 19 14:30 aaa

drwxr-xr-x  5 sunhangcho  staff  160  1 19 16:48 dir3

-rw-r--r--  1 sunhangcho  staff    0  1 19 16:50 mv.txt #디렉토리2에 있음

sunhangui-MacBookAir:dir2 sunhangcho$ mv mv.txt dir3/  #디렉토리3으로 이동

sunhangui-MacBookAir:dir2 sunhangcho$ ls -l dir3/ #디렉토리3 자세히 보기

total 0

-rw-r--r--  1 sunhangcho  staff  0  1 19 12:43 1.txt

-rw-r--r--  1 sunhangcho  staff  0  1 19 12:43 2.txt

-rw-r--r--  1 sunhangcho  staff  0  1 19 16:50 mv.txt #디렉토리3에 있음

-rw-r--r--  1 sunhangcho  staff  0  1 19 16:48 rename

 

mv 파일이름 변경파일이름 #mv로도 파일이름을 변경할 수 있음

 

sunhangui-MacBookAir:dir2 sunhangcho$ ls -l

total 0

-rw-r--r--  1 sunhangcho  staff    0  1 19 14:30 aaa

drwxr-xr-x  5 sunhangcho  staff  160  1 19 16:51 dir3

-rw-r--r--  1 sunhangcho  staff    0  1 19 16:52 rename #디렉토리 2에 리네임 파일

sunhangui-MacBookAir:dir2 sunhangcho$ mv rename rename2 #파일 이름 변경

sunhangui-MacBookAir:dir2 sunhangcho$ ls -l

total 0

-rw-r--r--  1 sunhangcho  staff    0  1 19 14:30 aaa

drwxr-xr-x  5 sunhangcho  staff  160  1 19 16:51 dir3

-rw-r--r--  1 sunhangcho  staff    0  1 19 16:52 rename2 #디렉토리2에 rename이 rename2로 변경됨

sunhangui-MacBookAir:dir2 sunhangcho$ 

 

mv로 디렉토리 이름도 바꿀수 있음

mv /디렉토리위치/디렉토리위치/디렉토리(바꾸고 싶은 거)      /디렉토리위치/디렉토리위치/디렉토리(바꾸고싶은 이름)

sunhangui-MacBookAir:sunhangcho sunhangcho$ ls -l

total 0

drwx------@  5 sunhangcho  staff   160  1 19 11:19 Desktop

drwx------@  4 sunhangcho  staff   128  1 18 15:58 Documents

drwx------+ 30 sunhangcho  staff   960  1 19 10:47 Downloads

drwx------@ 63 sunhangcho  staff  2016  1 14 22:23 Library

drwx------+  3 sunhangcho  staff    96  1  8 14:27 Movies

drwx------+  3 sunhangcho  staff    96  1  8 14:27 Music

drwxr-xr-x   9 sunhangcho  staff   288  1  9 10:02 PacketTracer7.3.1.0362

drwx------+  3 sunhangcho  staff    96  1  8 14:27 Pictures

drwxr-xr-x+  4 sunhangcho  staff   128  1  8 14:27 Public

drwxr-xr-x   2 sunhangcho  staff    64  1 19 14:20 aa

drwxr-xr-x   7 sunhangcho  staff   224  1 19 12:34 aaa #이거를 linux 디렉토리 바꿈

drwxr-xr-x   6 sunhangcho  staff   192  1 14 12:32 cisco project

sunhangui-MacBookAir:sunhangcho sunhangcho$ mv /users/sunhangcho/aaa /users/sunhangcho/linux

 

total 0

drwx------@  5 sunhangcho  staff   160  1 19 11:19 Desktop

drwx------@  4 sunhangcho  staff   128  1 18 15:58 Documents

drwx------+ 30 sunhangcho  staff   960  1 19 10:47 Downloads

drwx------@ 63 sunhangcho  staff  2016  1 14 22:23 Library

drwx------+  3 sunhangcho  staff    96  1  8 14:27 Movies

drwx------+  3 sunhangcho  staff    96  1  8 14:27 Music

drwxr-xr-x   9 sunhangcho  staff   288  1  9 10:02 PacketTracer7.3.1.0362

drwx------+  3 sunhangcho  staff    96  1  8 14:27 Pictures

drwxr-xr-x+  4 sunhangcho  staff   128  1  8 14:27 Public

drwxr-xr-x   2 sunhangcho  staff    64  1 19 14:20 aa

drwxr-xr-x   6 sunhangcho  staff   192  1 14 12:32 cisco project

drwxr-xr-x   7 sunhangcho  staff   224  1 19 12:34 linux  #aaa에서 linux로 바뀜

sunhangui-MacBookAir:sunhangcho sunhangcho$ 

'Linux' 카테고리의 다른 글

nano 파일 에디터  (0) 2021.01.19
sudo  (0) 2021.01.19
기본명령어  (0) 2021.01.19
cd, rm, rm-r  (0) 2021.01.18
기본 명령어 pwd, mkdir, ls, ls -l  (0) 2021.01.18
블로그 이미지

JustDoIt_Sun

,